?在刚刚已往不久的“2021(第三届)全球工业互联网大会”中,,,,,,18新利科技《5G+数智工厂解决计划》乐成入选“工业互联网融合立异应用典范案例”。。。。。。

该案例由多位业内着名评委专家通过手艺立异及产品质量、案例落地实验效果及标杆性等多个维度选拔而出,,,,,,入选案例面向重点行业,,,,,,可形成一批可复制的、可推广的典范模式和应用场景,,,,,,具有很强的树模效应。。。。。。
18新利科技宜昌工厂,,,,,,是18新利集团的制造及教育中心。。。。。。现在,,,,,,工厂在生产制造环节,,,,,,保存诸多行业痛点及企业要害问题:电子产品结构重大、料件种类繁多、元器件交流性强、替换物料多、质料编号不易管理;;;;;;订单交期短、生产妄想体例效率低、周期长、易蜕化;;;;;;客户需求转变大、生产协调及订单执行情形全程跟踪难;;;;;;订单跟踪难题、信息网络反响滞后、限额领料难;;;;;;质量控制及可靠性要求高、对产品需要举行周全质量跟踪等。。。。。。
针对这些问题,,,,,,18新利科技打造《5G+工业互联网》全流程解决计划,,,,,,计划团结整体架构运行模式,,,,,,针对性接纳5G方法举行现场通讯,,,,,,极洪流平降低了施工难度,,,,,,并使用5G网络高带宽、低延时等特征,,,,,,外地流量卸载等功效,,,,,,实现系统、装备、职员交互、现场立体库堆垛机调理、AGV调理、芯片针脚的缺陷检测等事情,,,,,,包管了计划的整体落地实验。。。。。。
计划内容
计划主要分为三个大块举行架构设计,,,,,,包括管理系统(MES、WMS、WCS、AHM),,,,,,生产装备(半制品生产装备、制品生产装备、测试装备、包装装备),,,,,,仓储装备(立体库、堆垛机、物流运送线)。。。。。。工厂生产制造运行实现上通下连的焦点,,,,,,向上对接ERP、KySRM,,,,,,向下通过KySCADA、AHM等软件系统,,,,,,向下对接产线装备及18新利边沿通用控制器等相关装备,,,,,,中心对接WMS仓储系统,,,,,,以买通物料环节并对接自动化测试平台,,,,,,时刻监控生产历程中爆发的测试数据,,,,,,各协同系统的营业接口如网状交织,,,,,,依赖关系细密。。。。。。
整体设计架构图如下:

(1)管理系统
MES生产制造执行系统:对外提供生产能力整合、产品和产线管理、生产工位界说、职员自动匹配、智能排程、工艺可视化、软件界说工艺流程,,,,,,实现SOP的在线设计等手艺手段实现使命直达工位,,,,,,工位职员通过扫码操作校验物料准确性,,,,,,并由KyMOM纪录相关生产数据。。。。。。

图2:系统界面
WMS仓储管理系统:基于B/S(浏览器/服务器结构)结构,,,,,,现场设置终端一体机供操作,,,,,,并与MES系统对接,,,,,,实现派单出库,,,,,,入库等协同功效的操作。。。。。。
WCS堆垛机调理系统:完成巷道内堆垛机的调理事情,,,,,,凭证生产需求,,,,,,将生产所需零部件出库并通过物流运送线运送至指定位置供现场生产使用。。。。。。
(2)生产装备
在半制品生产装备的生产历程中,,,,,,凭证18新利产品的特征设定SMT生产线的设置工艺并整体搭建完成后,,,,,,通过18新利网关装备,,,,,,完成了对现场合有生产装备的要害参数的收罗,,,,,,工业互联网平台对装备运行情形3D建模举行监控,,,,,,核算装备使用率,,,,,,合理安排装备生产。。。。。。
制品生产装备的整条自动化线共13个工位,,,,,,其中自动工位9个,,,,,,人工工位4个,,,,,,整条线体接纳一台边沿通用控制器,,,,,,完成整条生产线的数据收罗、装备控制、标识剖析等相关事情。。。。。。

图3:现场架构图
现场使用一台边沿通用控制器运行13个PLC内核、1个内核运行实时数据库和数据上云,,,,,,完成了产线电气控制、机械手臂调理、直角坐标机械臂运动控制、现场数据收罗、协议转换上云。。。。。。边沿通用控制器毗连高速运动区、低速控制区、数据收罗区、工业云服务。。。。。。同时,,,,,,边沿通用控制器运行实时数据库及装备管理Agent,,,,,,数据上云,,,,,,实现KyMOM指令的上传与下达及工业服务器的云端管理(AHM)。。。。。。
(3)测试装备
测试桌上装置一体机会见测试界面,,,,,,通过测试的产品则通过系统自动打印产品信息标签贴至产品侧面。。。。。。未通过测试产品则检查缘故原由举行返修处置惩罚。。。。。。在制品测试与终测之间,,,,,,装备会进入到老化测试环节,,,,,,装备装置至老化车,,,,,,进入老化柜后,,,,,,则通过扫描老化车上的二维码,,,,,,即可完成产品老化温度及电压的选择,,,,,,完成整个老化历程。。。。。。
(4)包装装备
两条包装线电源控制分为二级控制,,,,,,包装线与测试桌之间电源单独供电。。。。。。生产厂房顶部统一接纳吊灯,,,,,,包装线配备单工位照明,,,,,,经丈量各区域照度均在300-320lux,,,,,,切合装配的亮度要求。。。。。。通过现场整机装备标签扫描,,,,,,即可完成对包装标签的打印!!!!!,,,,,,外包装与装备标签逐一对应,,,,,,与系统举行统一化管理,,,,,,真正实现一物一码的管理原则。。。。。。
(5)仓储装备
立体客栈知足18新利宜昌产品生产历程中所有结构件、半制品、制品等物料存放及周转运输的整个历程运行要求,,,,,,包括周转箱、纸箱托盘堆码等。。。。。。立体客栈管理信息系统(WMS)与SRM供应商管理系统、QIS质量管理系统、RFS条码系统、SAP企业资源信息系统等信息对接,,,,,,在MES指挥中实现物料出、入库的实物流和信息流的自动化管理。。。。。。
计划亮点
(1)手艺架构
扁平化了古板结构,,,,,,基于统一开放无邪的平台架构面向多种工业应用场景,,,,,,实现从IT到OT的纵向买通,,,,,,实现IT系统之间的横向协同,,,,,,实现从OT到IT的数据驱动。。。。。。
在现场层,,,,,,通过基于IPv6的宽带实时总线统一现有网络总线,,,,,,具有高带宽、长距离、时间敏感等特征;;;;;;边沿盘算层通过边沿控制器实现一台装备取代多个PLC/DCS的替换,,,,,,同时兼具协议网关能力直接数据到云,,,,,,云端举行数据剖析与处置惩罚。。。。。。
(2)系统升级
Intewell实时微内核,,,,,,接纳清静隔离内核手艺构建高实时操作系统的运行情形,,,,,,接纳分时调理方法实现多个高实时系统并行调理,,,,,,使高实时系统可以直接会见中央处置惩罚器的特殊指令和输入输出地址区,,,,,,并直接响应硬件中止,,,,,,实现高实时虚拟化的运行情形。。。。。。关于每个实时系统,,,,,,工程师可以单独设置其运行的处置惩罚器核及可能的周期时间。。。。。。

图4:计划优势
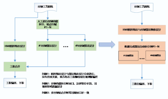
(3)可编程逻辑控制
HMI图元和控制算法绑定,,,,,,均接纳图形化方法,,,,,,界面气概统一,,,,,,基于统一个平台即可举行控制器算法程序和HMI图形组态,,,,,,HMI的图形组态和算法编程细密团结,,,,,,可由一个工程师完成;;;;;;条理化编程,,,,,,支持全局编程组态,,,,,,支持工程师先从全局实现控制工艺算法设计组态,,,,,,然后再将算法分派到适合的实时控制内核,,,,,,可以阻止古板控制系统设计时先剖析功效再合并工程造成的设计重复或遗漏。。。。。。


图5~6:编程页面
(4)实现生产协同
通过集成云资源、工业应用中心件、工业数据中心件,,,,,,工业应用开发情形、统一运维、统一清静、工业微服务编排管理等一系列功效管理系统,,,,,,为工业应用开发者提供无邪高效的工业云开发情形、富厚的工业应用中心件,,,,,,快速高效清静地获取工业数据。。。。。。工业应用的开发通过服务API管理接口即可获得响应资源,,,,,,无需体贴应用的维护监控,,,,,,无需体贴怎样获取以及毗连数据,,,,,,从应用资源管理和应用数据管理的重大性中脱离出来,,,,,,从而更高效地开发、安排、运维及管理应用。。。。。。
(5)实现智能排程和历程优化
提供生产工艺建模能力、仿真能力、工艺蹊径管理能力以及生产工艺模子自学习能力,,,,,,实现软件界说生产工艺流程;对车间生产作业举行全历程的跟踪和信息收罗,凭证生产排程战略举行生产资源的设置,,,,,,把使命及生产指导文件下发到指定资源,,,,,,并通过对接产线获取装备的动态数据。。。。。。
通过构建产品规范与质量管理模子,,,,,,对产品制造历程中的质量信息举行详细纪录,,,,,,建设产品质量档案,,,,,,实现对产品质量的全程追踪和可追溯;;;;;;按要求举行取样、磨练与判断,,,,,,并能在质量爆发异常时,,,,,,可追溯到生产的各个环节和每一个物料。。。。。。
价值效果
经济价值
缩短生产周期,,,,,,快速响应客户需求,,,,,,提高设计和生产的柔性,抵达增强企业的焦点竞争能力。。。。。。通过智能化刷新,,,,,,买通了生产线各个环节,,,,,,生产效率可提高30%左右。。。。。。使用产品可溯源等手艺加持,,,,,,使得劳动生产率和产品质量提高,,,,,,产能提升20%左右,,,,,,产品的销售额提高15%左右。。。。。。
转型厘革
接纳科学化方法对部分担理举行刷新,,,,,,使公司手艺职员占比从30%提升至40%;;;;;;基础性岗位降低至30%,,,,,,增进企业从劳动力麋集型企业走向人才麋集型企业。。。。。。
平台模式
现在,,,,,,平台已开发完成26个工业App,,,,,,支持多层级管理,,,,,,实现行业层面宏观管理、企业层面微观管理、装备层面基础管理。。。。。。具备200多种工业协议的剖析能力,,,,,,能为离散型生产企业提供装备实时监控、故障报警响应、生产使命精准管理等功效。。。。。。

未来,,,,,,18新利科技将深入贯彻落实工业互联网科技立异赋能工业高质量生长的事情要求,,,,,,以构建中国面向未来自主可控的工业控制系统为使命。。。。。。驻足工业互联网底层“根”手艺,,,,,,搭建5G+工业互联网生态系统,,,,,,在工业互联网、智慧化工、智能制造、智慧都会、智慧园区等领域倾力打造新一代信息手艺工业链优势集群,,,,,,建设先进工业互联网小镇,,,,,,扎根宜昌、驻足湖北,,,,,,走向天下,,,,,,赋能经济高质量生长。。。。。。

